高齢者 予約管理システム(顧客情報)

顧客登録

1.png

まず予約枠を作成します。作成方法はこちらを参照ください。

作成したら赤枠にクリックします。

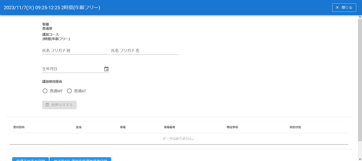
2.png

顧客登録画面に映りますので、以下の項目を入力してください。

全予約一覧 NEW

18.png

全予約一覧にある表示ボタンをクリックすると、その日に登録されたコース一覧・顧客一覧(登録した場合)が表示されます。

※ただし何も登録されてない日に表示ボタンをクリックしても何も表示されません。

19.png

こちらからも顧客登録ができます。

氏名

姓と名に分けてフリガナをカタカナで入力してください。

生年月日

3.png

生年月日の入力欄をクリックしたら何年か選択してください。

4.png

次に何月か選択してください。

5.png

最後は何日か選択してください。そしたら入力完了です。

講習使用車両

普通MTか普通ATのどちらかクリックして選択してください。

仮押さえをする

6.png

入力が完了したら「仮押さえをする」ボタンをクリックしてください。これで登録は完了です。

反映場所

反映場所は3つあります。

7.png

まずトップに表示してある赤枠の部分に左の数字が0から1に変わります。

8.png

トップの下にスクロールすると未確認申込一覧に表示されます。

9.png

顧客登録画面にも履歴が表示されます。

予約内容編集

10.png

顧客の名前が記載されてるボタンをクリックすれば編集か確認を選択肢が表示されますが、編集をクリックしてください。

※全ての項目が必須ではありません。顧客登録した項目は入力されてます。

※未確認申込一覧に表示されてるボタンも同様にいけます。

※「仮押さえをする」ボタンをクリックした後も予約内容編集画面に飛びます。

11.png

編集画面には詳細な情報を更新できます。

※「更新」ボタンをクリックしないと反映されません。

※「更新」ボタンをクリックすると「更新」ボタンの下に履歴が表示されます。

講習日時変更

12.png

「講習日時変更」ボタンをクリックするとスケジュール画面に飛びます。

そこで他の予約枠にクリックすると変更されます。

※他の予約枠にクリックした時点で変更内容が更新されますのでご注意ください。

受付日時

「仮申し込みをする」ボタンをクリックした時点での時間が表示されます。

電話か窓口のどちらか選択してください。

※変更はできますが、過去の日付にしか選択できません。

受付担当者

クリックすれば選択肢が表示されますので、変更したい場合は選択してください。

氏名

漢字は未入力の状態なので入力してください。カタカナは変更可能です。

性別 New

20.png

男性か女性かどちらかにクリックしてください。

受付期間

仮申し込みをした処理で自動的に期間が入力されてますが、変更したい場合は入力欄にクリックして変更してください。

住所

13.png

住所は以下の3つを入力してください。

電話番号

14.png

左右に入力欄分かれてますが、上記のように入力してください。

もう一つ電話番号がある場合は電話番号サブに入力してください。

申込人

本人かその他をクリックして選択してください。

※その他を選択すれば続柄と氏名を入力できます。

対象者

該当する選択肢の〇をクリックして選択してください。

講習使用車両

登録されてますが、車種を変更することもできます。備考欄に入力することができます。

現在の免許証

15.png

二つの項目に分かれてますので入力してください。

運転頻度等 問診票

1,2,3のそれぞれの項目に入力してください。

緊急連絡先

16.png

以下の入力欄にクリックして入力してください。

もう一つある場合は緊急連絡先 サブを入力してください。

送迎バス

送迎バス利用をクリックすれば以下の項目も入力できます。

場所確認

場所確認済みであれば□をクリックしてください。(※もう一度クリックするとチェックを外せます。)

特記事項があればクリックして入力してください。

照会

17.png

以下の項目の情報があれば入力してください。

講習

未か済をどちらかクリックして選択してください。

予備検査

要か不要をどちらかクリックして選択してください。

ハガキ紛失・免許課紹介済みが該当するのであればクリックしてください。(※もう一度クリックするとチェックを外せます。)

更新案内

更新案内済であればクリックしてください。(※もう一度クリックするとチェックを外せます。)

予約対応状況

予約済かキャンセルの場合はクリックして変更してください。

※顧客一覧に反映されます。


トップ   新規 一覧 検索 最終更新   ヘルプ   最終更新のRSS